Кейсы компании SOFTFABRIC

Рабочее место менеджера для компании торгующей автозапчастями
#1С
#MSSQL
В нашу компанию обратился клиент, сетевая компания с подразделениями в нескольких крупных городах РФ и интернет магазином. Запрос был на автоматизацию и унификацию обработки заказа в учетной системе заказчика ...
Внедрение системы оплаты заказов из 1С через сайт компании
#PowerBI
#Power Query
#MSSQL
К нам обратился клиент — сеть магазинов с интернет-площадкой, через которую их клиенты могли заказывать товары с доставкой или самовывозом.Задача заключалась в том, чтобы настроить полноценную интеграцию ...
Создание системы выгрузки\постинга товара из 1С на Авито
#1С
#WEB разработка
#PHP Laravel
Компания, торгующая новыми и б\у запчастями для грузовиков, запросила создание отдельного модуля для работы с выкладкой запчастей в Авито. Стояла задача настроить автоматизированную систему выкладки запчастей с рабочим местом ...
Внедрение системы быстрых платежей (СПБ) в сеть магазинов
#1С
#WEB разработка
#PHP Laravel
Для большинства розничных компаний и торговых центров важно чётко понимать и контролировать трафик — количество посетителей в офлайн-точках. Это критичная метрика для оценки эффективности рекламных каналов, принятия решений по персоналу и аренде ...
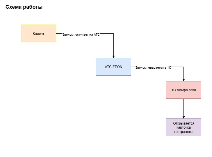
Интеграция 1С и телефонии Zeon: бизнес-кейс внедрения
#1С
#WEB разработка
#PHP Laravel
К нам обратился клиент — торговая компания, которая активно использует 1С для управления продажами и взаимодействия с клиентами. Задача заключалась во внедрении интеграции между телефонией Zeon и учетной системой 1С Альф авто 6 ...
Система подсчёта посетителей для ритейла и торговых центров
#1С
#WEB разработка
#PHP Laravel
Сетевая компания, работающая на системе учета написанной на основе продукта 1С Управление Торговлей, обратилась с запросом на создание мобильного приложения, для приемки товаров кладовщиками на склад. Поскольку компания ...

Есть идея для разработки?

Давайте обсудим

Ответим на Ваши вопросы, звоните или оставьте заявку на сайте
Оставить заявку
Ваше имя
Выберите способ связи
Номер телефона